Gerard Romero
Home
About
Resume
Projects
Data Model
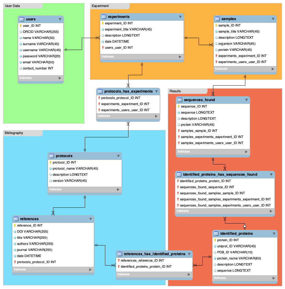
Data Model for a series of proteomic analysis.
Download png
Download ERR Diagram