Copyright © All rights reserved | This template is made with by Colorlib
You can find several useful tools and cool thins here...
Wanna have a perfect cocktail tonight? This perfect website can help you!!
Sorry, still working on how to run python flask application on the server...
This page can help you to do the sequence alignment by running clustal omega.
Sorry, still working on how to run python flask application on the server... (code is at the backend)
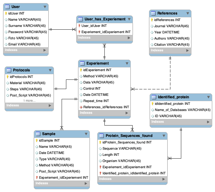
I design a data model here.